DEFINITION RELATIONSHIPS SEMANTIC TAXONOMY BORDERS INTERNAL STRUCTURE SERIALIZATION CONTENT MANAGEMENT

CLASS OF CLASS OF INDIVIDUAL - Application


Description
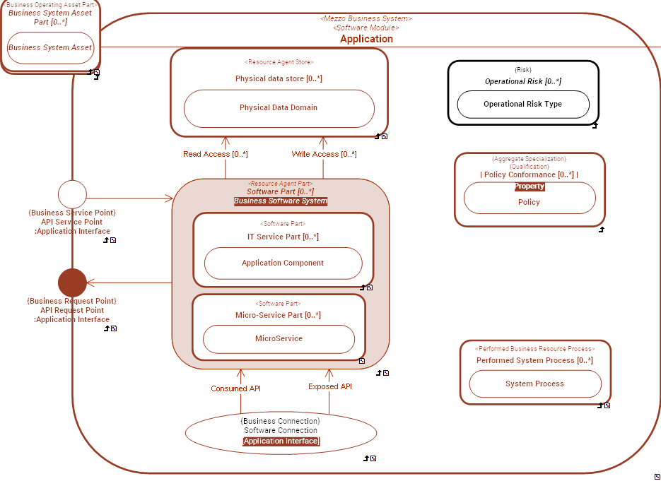
An  Application is a Business Software System that provides a set of  Functionality(ies) that End Users see as a single unit.
Essentially  Applications are architectural constructions resulting from the combinaison of the following four criteria:
1) A group of  Functionality that End Users see as a single unit.
2) A managed asset (Managed Application) associated with a budget line in the context of an Application Portfolio.
3) A body of code that is seen by developers as a single unit.
4) A group of deployable software units (Deployable Application Packages) that must be installed together on one or multiple execution nodes (Computing System).
 Application is a Mezzo enterprise asset  that sits between Application System and Application Component in the decomposition of Business Software Systems.
Example: " Payroll" is an  Application that is part an " HR System" which is an Application System.
The "Payroll"  Application includes, among other things, the "Salary and Wage Calculation" Application Component.

Functional DomainApplication Functional Architecture


The Application Functional Architecture domain is used to describe the functional structure and behavior of Business Software Systems.


External references  C4 Model - Software System
 Martin Fowler - Application Boundary
 Microsoft - Architecture Design - Architecture Styles
 OMG - UAF - Software
 OpenGroup - ArchiMate - Application Component
 OpenGroup - TOGAF - Definition - Application Component
 OpenGroup - TOGAF - Enterprise Metamodel - Physical Application Component
Super Types  Mezzo Business System    Software Module (from partition:  Systemic Levels of Software Module)  
Dictionary  Dictionary of SysFEAT concepts
Systemic Levels  Mezzo
Lexical Scope  Architecture Container 
Framework Mapping ArchiMate - Application Layer : Application Component - Mezzo
SysFEAT Outcome Centric Model : IT Asset
TOGAF - Enterprise Metamodel Mapping : Physical Application Component
C4 Model Mappings : Software System

RELATIONSHIPS


Simple Graph Graph & Inheritance Table
Simple Graph

Composition:   Classification:   Specialization:   Instance Of: -->  Enumerated definition:   Syntax:   

SERIALIZATION FORMAT


TEXTUAL SYNTAX RDF

SEMANTIC TAXONOMY


Sub-Types Super-Types
SUB-TYPES

Click node rectangle to collapse/expand one level. Click triangle for full recursive collapse/expand. Double-click on a node to open its URL. Hover for description.

BORDERS


NameSuper typeBorder TypeDescription
API Request Point  Business Agent Type::Business Request Point     Application Interface  
API Service Point  Business Agent Type::Business Service Point     Application Interface  

INTERNAL STRUCTURE


../images/bcebd8e9549144db_173f50895eb8cc27_i.png