DEFINITION RELATIONSHIPS SEMANTIC TAXONOMY BORDERS INTERNAL STRUCTURE SERIALIZATION CONTENT MANAGEMENT

CLASS OF CLASS OF INDIVIDUAL - Software Module


Description
Abstract Concept
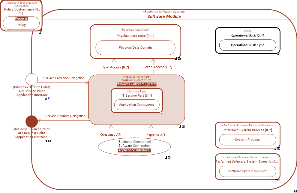
Software Module is a Business Software System that is part of an application system.
Software Module is either an Application, Application Component or a MicroService.
All share the ability to be composed of sub-Application Components and have dependencies to enabling Software Technology(ies).

Functional DomainApplication Functional Architecture


The Application Functional Architecture domain is used to describe the functional structure and behavior of Business Software Systems.


External references  OMG - UAF - Software
 OpenGroup - TOGAF - Definition - Application Software
Super Types  Business Software System (from partition:  Systemic Levels of Business Software System)  
Dictionary  Dictionary of SysFEAT concepts
Lexical Scope  Architecture Container 

RELATIONSHIPS


Simple Graph Graph & Inheritance Table
Simple Graph

Composition:   Classification:   Specialization:   Instance Of: -->  Enumerated definition:   Syntax:   

SERIALIZATION FORMAT


TEXTUAL SYNTAX RDF

SEMANTIC TAXONOMY


Sub-Types Super-Types
SUB-TYPES

Click node rectangle to collapse/expand one level. Click triangle for full recursive collapse/expand. Double-click on a node to open its URL. Hover for description.

BORDERS


NameSuper typeBorder TypeDescription
API Request Point  Business Agent Type::Business Request Point     Application Interface  
API Service Point  Business Agent Type::Business Service Point     Application Interface  

INTERNAL STRUCTURE


../images/c30bdac25a5d9eaf_02280bf666fc7d4d_i.png