| Description | |
|---|---|
| Dictionary |
Dictionary of SysFEAT concepts |
| Parent Domain | |
| Domain dependencies |
Appraisal Pattern
Architecture Assets
Architecture Packages
Enterprise Strategy & Roadmapping
Policies
Product & Customer Experience
Teams Pattern |
| Concept | Description |
|---|---|
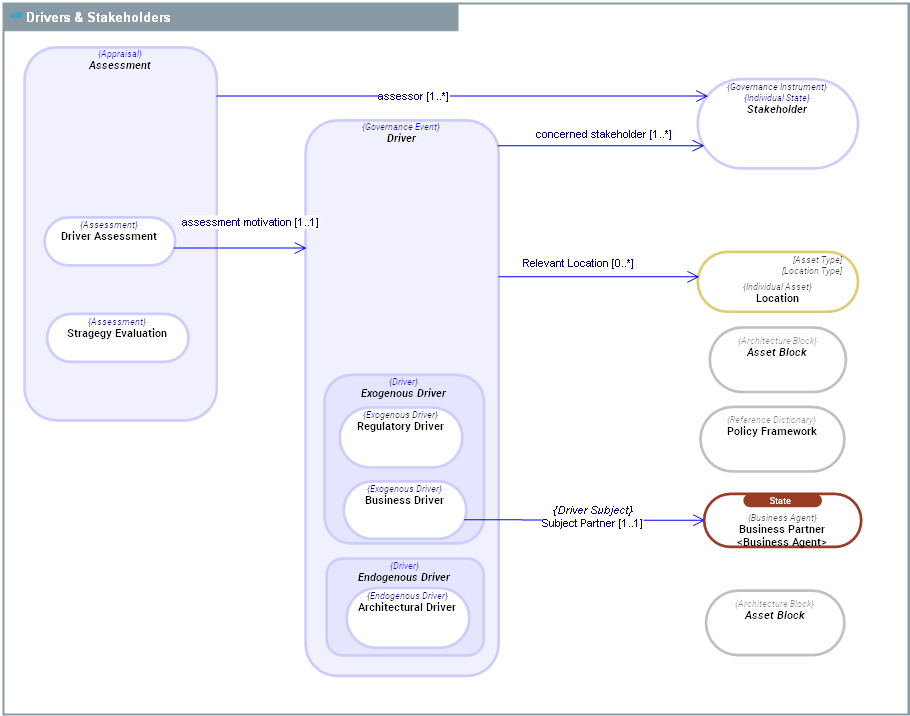
Architectural Driver |
An Architectural Driver is a kind of Endogenous Driver which is a change in some aspects of Functional Assets of the Enterprise (defect, obsolescence, attrition, etc.), which will have significant impacts on the Enterprise's activities and goals. |
Business Driver |
A Business Driver is a kind of Exogenous Driver which expresses expectations coming from Business Partners (customers or suppliers) who interact directly with the enterprise. |
Business Partner |
A Business Partner is a state of a Resource Agent, who acts as a party interacting with the enterprise in the context its operating eco-system (the Resource Operating Ecosystem). Example : Private Sector Customer, Regulation Authority, Public health Authority. |
Driver Assessment |
A Driver Assessment is a kind of Assessment which is motivated by a Stakeholder Driver.
|
Location |
A Location is a geopolitical location anywhere on the earth. Examples: - France - Paris - Washington DC - Cairo - Buenos-Aires - Asia |
Policy Framework |
A Policy Framework is a set of Policy Assets, defined in laws published by governements or in policy frameworks defined by the enterprise. Both Business Policy Frameworks and Regulatory Frameworks are Policy Framework(ies).
|
Regulatory Driver |
A Regulatory Driver is an Exogenous Driver which includes acts of parliament and associated regulations, international and national standards, local government by-laws, and mechanisms to monitor and ensure compliance with these. |
Stragegy Evaluation |
A series of actions advancing a principle or tending toward a particular end. |
| Concept | Description |
|---|---|
Assessment |
An Assessment is the result of the act of judging or assessing an aspect of the enterprise, based on an enterprise description and on the comparison of this description with the actual state of the enterprise. An Assessment is made by one or several Stakeholder s. |
Asset Block |
An Asset Block is an Architecture Block used to describe the System Operating Framework - SOF of the enterprise and its systems. |
Driver |
A Driver is a factor which can have a significant impact on the activities, and goals of an Enterprise or a Management System. |
Endogenous Driver |
Endogenous Drivers are those which subject of concern are within an enterprise that can impact its employment of Means or achievement of Ends.
|
Exogenous Driver |
An Exogenous Driver is an external Driver whose source of change is outside the enterprise’s organizational boundaries and that can impact its employment of Means or achievement of Ends.
|
Stakeholder |
A Stakeholder is an individual, team, organization, or classes thereof, having an interest in an Initiative. Stakeholders have concerns with respect to the Initiative considered in relation to its environment. |