DEFINITION CONCEPT GRAPH CONCEPT DESCRIPTIONS SERIALIZATION CONTENT MANAGEMENT

CONCEPT DOMAIN - Architecture Packages


DescriptionThe  Architecture Packages domain defines how Asset Blocks are grouped and packaged.
Dictionary  SysFEAT System Operating Framework
Parent Domain  Architecture Packaging 
Domain dependencies  Model Block Packaging 
  Packaging 

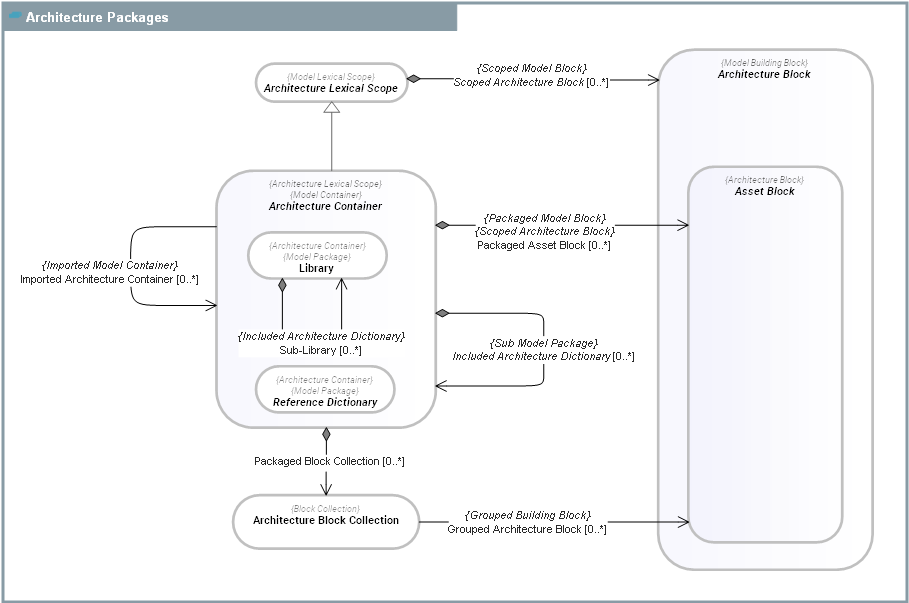
DOMAIN CONCEPT GRAPH


../images/ab6f7f85681a69f1_0eb95d2b6855bb4e_i.png

CONCEPT DESCRIPTIONS


ABSTRACT CONCRETE
ConceptDescription
  Architecture Block An  Architecture Block is any Model Building Block used to describe the architecture of a system (including the enterprise). This includes Asset Blocks (Applications, org-units, Business Functions, Business Processes...) and Individual Architecture Assets (physical persons, software installations, locations, ...).
  Architecture Container
An  Architecture Container is a Model Container that packages Asset Blocks used for enterprise architecture descriptions.
This includes Information Asset, Processes, Software Systems, Hardware Systems, Organizations, etc.
Model Containers are used to split  SysFEAT repository content into several independent modules (aka package).
They allow virtual partitions of the repository. In particular, Asset Blocks packaged by different Model Containers can have the same name (namespacing).
There are two main kinds of Model Container: Enterprise and Library.
  Architecture Lexical Scope An  Architecture Lexical Scope is a kind of Model Lexical Scope for Architecture Blocks.
  Asset Block An  Asset Block is an Architecture Block used to describe the System Operating Framework - SOF of the enterprise and its systems.
  Reference Dictionary
Reference Dictionary is a kind of Architecture Container that is used as a reference library to hold reference materials used to develop architectures.
Example:
- Vendor Catalog
- Regulatory Framework
-

SERIALIZATION FORMAT


TEXTUAL SYNTAX RDF