DEFINITION CONCEPT GRAPH CONCEPT DESCRIPTIONS SERIALIZATION CONTENT MANAGEMENT

CONCEPT DOMAIN - Hardware Asset Management


Description
Dictionary  Dictionary of SysFEAT concepts
Parent Domain  Business System ArcOps 
Domain dependencies  Asset Portfolio Pattern 
  Business Asset Portfolio 
  EA Pattern - Physical Resource Agent 
  Enterprise Architecting & Management 
  SOF -  Business Hardware Operating Model 

DOMAIN CONCEPT GRAPH


../images/137d589e5ee2af09_137d58d65ee2afe7_i.png

CONCEPT DESCRIPTIONS


ABSTRACT CONCRETE
ConceptDescription
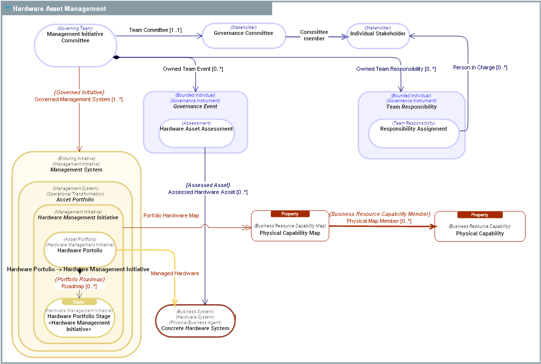
  Asset Portfolio
An  Asset Portfolio is a Management System aimed at developing and maintaining in operational conditions a set of Mezzo Resource Operating Assets, delivering Resource Capabilitys required by Business Operations.
The purpose of  Asset Portfolios is efficiency: Managed Resource Assets must provide expected Resource Capabilitys in the best cost / performance ratio.
  Concrete Hardware System
Concrete Hardware System is a man made tangible artifact which exposes  Hardware Capability(ies) and can produce and react to Physical Outcome Events.
Concrete Hardware System performs System Processes and participates to System Processes or to Business Processes.
Concrete Hardware System can embed Computing Systems. Together with its embedded Computing Systems, a  Concrete Hardware System can also produce and react to Information Outcome Events.
Concrete Hardware System may be based on a set of Hardware Technology(ies).
Examples:
- Connected Drone with Online Payment App.
- 3D printer.
- Automated Guided Vehicles (AGVs)
- Connected fridge providing an ordering  Functionality and of course a freezing  Hardware Capability.
- Production equipment in an assembly line (metal forging machine)
- Car
  Governance Event
Governance Event is any event that has an impact on the management and governance of an Enduring Initiative.
This includes the result of Assessments, Decisions, recorded Incidents, Drivers, etc.
  Hardware Management Initiative
  Management System
Management System is a mezzo Enduring Initiative within an Enterprise, aimed at creating, maintaining, evaluating, evolving, and operating a collection of essential  Functional Architecture Assets of the Enterprise.
Management System may transcend organisational boundaries and consequently requires an integrated team working under the direction of a Management Initiative Committee.

SERIALIZATION FORMAT


TEXTUAL SYNTAX RDF