DEFINITION CONCEPT GRAPH CONCEPT DESCRIPTIONS SERIALIZATION CONTENT MANAGEMENT

CONCEPT DOMAIN - Business Asset Portfolio


Description
Dictionary Project - Systemic Level
Parent Domain
Domain dependencies  Asset Portfolio Pattern 
  SOF - Business Resource Operating Pattern (B-SOF) 

DOMAIN CONCEPT GRAPH


../images/a44fde866749da49_a44fde9b6749dab6_i.png

CONCEPT DESCRIPTIONS


ABSTRACT CONCRETE
ConceptDescription
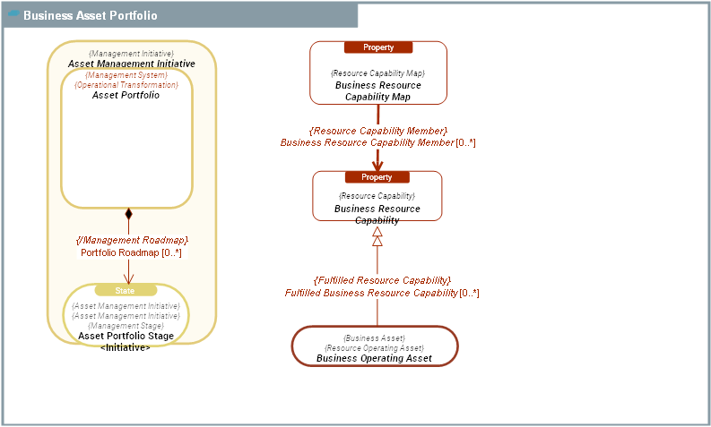
  Asset Management Initiative An  Asset Management Initiative is Management Initiative aimed at developing and maintaining in operational conditions a set of Business Operating Assets delivering functionalities required by Business Operations.
  Asset Portfolio
An  Asset Portfolio is a Management System aimed at developing and maintaining in operational conditions a set of Mezzo Resource Operating Assets, delivering Resource Capabilitys required by Business Operations.
The purpose of  Asset Portfolios is efficiency: Managed Resource Assets must provide expected Resource Capabilitys in the best cost / performance ratio.
  Asset Portfolio Stage
An  Asset Portfolio Stage is a past, current or future state of an Asset Portfolio.
Each Asset Portfolio represents an initiative comprising a purposeful set of activities whose primary purpose is focused on achieving a set of clearly defined objectives assigned to assets managed in the Asset Portfolio.
It may transcend organisational boundaries and consequently require integrated team working under the direction of a Management Team.
  Business Operating Asset  Business Operating Assets comprise physical assets which contribute to the production and consumption of Business Outcome Events of the enterprise. This includes Business Agent Types, their behaviors (Business BehaviorBusiness Resource Process, Business Resource Interaction Process),
  Business Resource Capability
Business Resource Capability is a Resource Capability provided by Business Agents, that benefits to Customers (internal or external) of the enterprise. It expresses an ability to produce Business Outcome Events.
This includes Functionality, Physical Capability and Skill.
  Business Resource Capability Map Family of Business Resource Capabilitys and their dependencies that, together, provide a functional scope for asset portfolios and solution roadmaps.

SERIALIZATION FORMAT


TEXTUAL SYNTAX RDF