DEFINITION RELATIONSHIPS SEMANTIC TAXONOMY BORDERS INTERNAL STRUCTURE SERIALIZATION CONTENT MANAGEMENT

CLASS OF CLASS OF INDIVIDUAL - Business Agent Type


Description
Abstract Concept
Business Agent Type is a Resource Agent Type which produces and reacts to Business Outcome Events of the enterprise.

Functional DomainSOF - Business Resource Operating Pattern (B-SOF)


The SOF - Business Resource Operating Pattern (B-SOF) domain defines concepts and relationships used to model how physical resources (Business Operating Assets) operates/functions in Business Resource Ecosystems to deliver Business Outcome Events.


External references  OMG - UAF - ResourcePerformer
 OpenGroup - TOGAF - Definition - Business System
Super Types  Business Operating Asset (from partition:  Structural Partition of Business Operating Asset)    Resource Agent Type (from partition:  Operational Role of Resource Agent Type)  
Power Type of  Individual Business Agent  
Dictionary  Dictionary of SysFEAT concepts
Lexical Scope  Architecture Container 
Framework Mapping UAF - Parameters : Business Agent Type
UAF - Security Views : Resource Performer
UAF - Personal Views : ResourcePerformer
UAF - Security Views : ResourcePerformer
UAF - Resource Views : ResourcePerformer
UAF - Project Views : ResourcePerformer
UAF - Strategy : ResourcePerformer
UAF - Operational Views : ResourcePerformer

RELATIONSHIPS


Simple Graph Graph & Inheritance Table
Simple Graph

Composition:   Classification:   Specialization:   Instance Of: -->  Enumerated definition:   Syntax:   

SERIALIZATION FORMAT


TEXTUAL SYNTAX RDF

SEMANTIC TAXONOMY


Sub-Types Super-Types
SUB-TYPES

Click node rectangle to collapse/expand one level. Click triangle for full recursive collapse/expand. Double-click on a node to open its URL. Hover for description.

BORDERS


NameSuper typeBorder TypeDescription
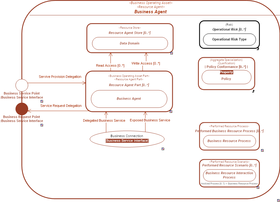
Business Request Point  Agent Type::Request Point    Operating Asset Type::Operating Exit     Business Service Interface  
Business Service Point  Agent Type::Service Point    Operating Asset Type::Operating Entry     Business Service Interface  

INTERNAL STRUCTURE


../images/bcebd31f5491302c_07e735c35eccc080_i.png
CONNECTORS

ConnectorSourceTargetConnector TypeDescription
 Business Connection   Resource Agent Part.  Business Request Point   Resource Agent Part.  Business Service Point   Business Service Interface Abstract Connection