DEFINITION CONCEPT GRAPH CONCEPT DESCRIPTIONS SERIALIZATION CONTENT MANAGEMENT

CONCEPT DOMAIN - ArchiMate - Application


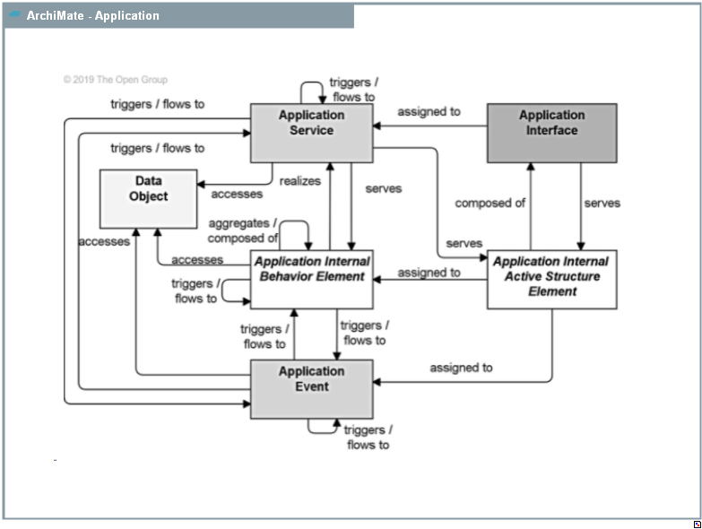
DescriptionThe Application Layer elements are typically used to model the Application Architecture that describes the structure, behavior, and interaction of the applications of the enterprise.
External references  OpenGroup - ArchiMate - Layer - Application Layer
Dictionary  SysFEAT - ArchiMate
Parent Domain  ArchiMate Concept Map 

DOMAIN CONCEPT GRAPH


../images/f4f328f3618ef42d_e29ce97661dec179_i.png

SERIALIZATION FORMAT


TEXTUAL SYNTAX RDF